ChartLogic emr and practice management software patient portal charting multi speciality cloud based emr software free demo and pricing

Home > All EMR Software


Rating

  • Overall
  • Ease of Use
  • Customer Support
  • Functionality

ChartLogic EHR Software

Rating: 4
Reviews: 69
: Mar, 2026

ChartLogic EHR Software is an ambulatory EMR suite offering Electronic Medical Records (EMR) software, Practice Management (PM), and Revenue Cycle Management (RCM) solutions, along with quality features such as e-prescribing (e-Rx) and patient portal.

ChartLogic EMR software offers various features to assist its users in streamlining different operations taking place in their medical practice. Using the Chart Logic ‘Template Builder,’ physicians can create and manage templates. The program offers an integrated ‘PrecisionVoice’ that allows clinicians to chart efficiently through voice dictation.

The Electronic Health Records (EHR) software also allows physicians to chart electronically with the help of an extensive library that contains specialty-specific terminologies and is supported with templates, SmartFields, macros, and other customizable tools that allow providers to complete a single patient record in 90 seconds or less. Using the prescribed feature, physicians can also prescribe electronically.

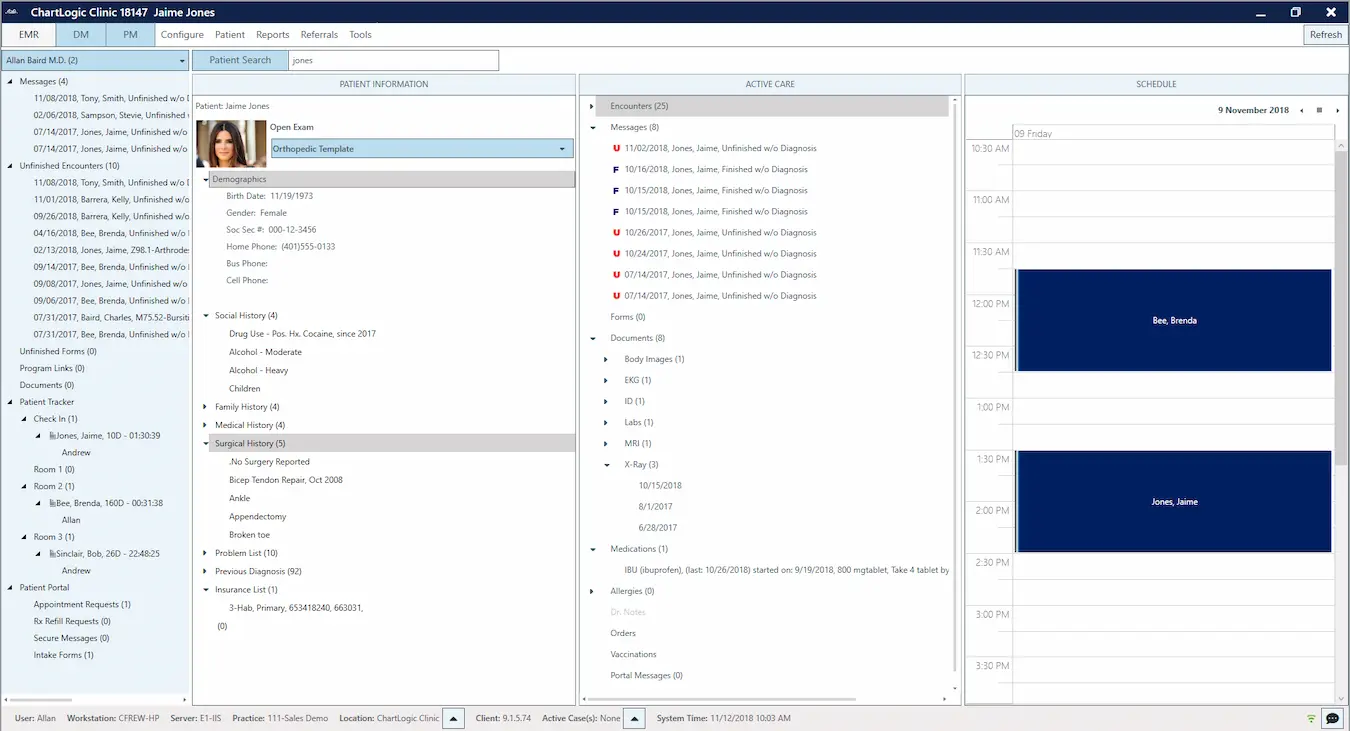
This unique EMR system displays an entire patient note on a single screen, which eliminates the need for constant clicking when searching for drop-down boxes or pop-up pages. Everything is accessible from the home screen, be it diagnosis codes or referral reply letters. This makes it very easy for physicians to complete a comprehensive note.

ChartLogic EHR software is interoperable and can connect with hundreds of labs across the country. This allows users to easily send and receive results from labs electronically. The EMR software also allows providers to view insurance information and physician referral information at a glance and is HIPAA-compliant.

ChartLogic’s PM solution comes equipped with an Appointment Scheduler. This allows administrators to set up patient appointments easily while controlling patient traffic conveniently and tracking all patients within the practice. The ChartLogic EMR system also allows administrators to view appointment history, demographic information, and family structure for each patient with the Patient Registration feature.

Billing services provided by ChartLogic EHR Software are also very effective. Practices gain full control of their collections through the automatic eligibility tool. This tool runs automatic checks on each patient beforehand and provides staff with complete details on a patient’s co-pays and insurance deductibles. This software further assists providers in identifying claim errors before submission and helps in decreasing the number of rejected claims.

User Reviews for ChartLogic EHR Software

    • Overall

    • Ease of Use

    • Customer Support

    • Functionality

    Pros: It makes documenting pediatric visits faster once you set up your own templates. I appreciate that it does not feel cluttered like some other EHRs I have tried. The voice recognition feature is helpful when I am moving between rooms quickly.

    Cons: Customer support can be hit or miss sometimes I get help quickly other times I am waiting days.

    Verdict: Chartlogic EHR is not perfect but overall it gets the job done. I would not call it groundbreaking but I do rely on it daily without too many issues.

    Sam, North Point Pediatrics

    Aug, 2025

    • Overall

    • Ease of Use

    • Customer Support

    • Functionality

    Pros: ChartLogic EHR has a clean interface and once you figure out the navigation it is fairly efficient for documenting visits. I like how customizable the templates are for different specialties which saves me some time in repetitive charting. The patient portal also gets good feedback from our patients.

    Cons: The learning curve was steeper than expected and the training resources felt a bit thin.

    Verdict: Overall I would call it a solid system but not without frustrations. It works well once you adapt but I think new users might feel overwhelmed at first.

    Grace, Family Practice

    Aug, 2025

    • Overall

    • Ease of Use

    • Customer Support

    • Functionality

    Pros: The system is straightforward in some areas, and once you memorize the workflows it can speed things up. I do like the reporting features they help me keep an eye on productivity and billing trends.

    Cons: Feels dated in places. Integration with our lab software has been clunky and that slows me down.

    Verdict: I would not rave about it. It is an okay at best. It serves a purpose but if something more modern and smoother came along I would consider switching.

    Bell, Downtown Internal Medicine Group

    Jul, 2025

    • Overall

    • Ease of Use

    • Customer Support

    • Functionality

    Pros: Makes patient documentation smoother. The interface is better than most I have tried.

    Cons: Support can be inconsistent and some updates cause small bugs.

    Verdict: Pretty reliable and good overall. Not perfect but gets the job done efficiently.

    Tom, Pine View Medical Center

    May, 2025

Showing 1 - 4 of 69